Create an equipment model in Engineering UI
With Engineering UI, you can easily create a new equipment model for the ABB Ability™ History database. This article will guide you through how to create an Equipment Model using Engineering UI. For more in-depth information, see the separate article about the equipment model.
Let us consider a simple case example as a basis for this tutorial.
Example
Let us consider a simple pump example as shown below. The pump transfers water from the left-side tank to the right-side tank. The pump remains in operation as long as neither of the tanks are empty or full. In other words, the pump is automatically switched off as soon as the left-side tank is empty, or the right-side tank is full of water. The system contains sensors, which measure the flow of water in the pipe, the current power of the pump, and the level of water in the tanks.

Defining Properties
All of the properties and their attributes of the system are defined in the following tables:
Pipe
| Property | Data type | Unit | History* |
|---|---|---|---|
| Flow | double | m³/s | StreamHistory |
| Length | double | m | - |
Pump
| Property | Data type | Unit | History* |
|---|---|---|---|
| Nominal power | double | kW | - |
| Current power | double | kW | StreamHistory |
| Manufacturer | string | - | - |
Tank
| Property | Data type | Unit | History* |
|---|---|---|---|
| Level | double | m | StreamHistory |
| Volume | double | m³ |
*Choosing History type: Please see further information under Step 2: Configuring Equipment Types.
Step 1: Creating Equipment Models
To start with, we will first create our Equipment Model(s). This can be done on the Equipment Classes menu under Information Model as shown in the picture below.

Now on the opening window we can see a list of classes on the left side and properties on the right side (when selecting an Equipment Model).
To add new model we simply press the Edit button at the bottom of the classes list and create new one to the new added row that shows on green color. Remember to commit changes after you are done.

In our example case we will create three models, so we will create three rows and add our models to these with names; Pipe, Pump and Tank. Then we press commit and the models will be updated to the database.

Step 2: Configure Equipment Types
Next thing is to create properties for our models.
Before going into our example model settings, a few notes to consider when configuring properties:
- Choosing Data types: Choose data type carefully to avoid changing it later. Changing types during process may create errors in the system that prevents property definitions in the code.
- Reference properties: If you create reference properties of type GUID (that refer to other classes), the class name need to be defined in Reference target column. In our example the reference target for Tank could be for example Class:Path_Tank.
- Target history settings may differ depending on property type. In our example we choose CurrentHistory for our properties as we set current values for each and values will be updated every batch. StreamHistory supports maintenance of the history values, but it is optimized for write once and read frequently type of use. CurrentHistory is optimized for frequently updated history values, i.e. why it is better for calculated values as well as aggregated values that typically need to be recalculated. Further information: Time Series Concepts > History Tables.
- Compression Method If equipment properties are being used in calculations, it is strongly advised to use No compression. Further information: Calculations > Concepts.
- Discrete value This is an advanced setting found in Properties menu on Equipment Classes window (click property active, open properties menu from top right corner and press + sign. Discrete Value should show under General). Equipment property should be defined as discrete and not linear, when calculated value presents a time period, such as 30 minute average. Some values differ from this of course, such as temperature or power. Please see further information: Calculations > Concepts.
Then back to our example:
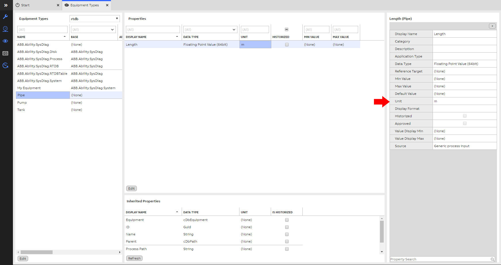
Select Pipe from the Equipment Types list and now on the right side we can add our new properties from Edit button. Click the New button and first create a property named Length.

Edit the Length property to look as follows and then press Commit.

Then add another property named Flow and edit it to look as the picture and list below.
Flow attributes:
- Unit: m³/s
- Check the Historized checkbox (in order to collect history data for trend charts etc.)
- TargetHistory: StreamHistory
- ValueMin: 0
- ValueMax: 10
Then again remember to press Commit button to save changes.
Similarly:
Select Pump in the Equipment Types window and then click the Edit button in the Properties window. Click the New button in the Properties window, and create new properties named Nominal power, Current power and Manufacturer. Definitions should be edited for each as follows:
Nominal power:
- Unit: kW
- Data type: double
Current power:
- Unit: kW
- Check the Historized checkbox
- TargetHistory: StreamHistory
- ValueMin: 0
- ValueMax: 20
Manufacturer:
- Type: string
- Click the Commit button in the Properties window.
Similarly:
Select Tank in the Equipment Types window and then click the Edit button in the Properties window. Click the New button in the Properties window and create properties Level and Volume. Settings for these should be defined as follows.
Level:
- Data type:
- Unit: m
- Check the Historized checkbox (in order to collect history data for trend charts etc.)
- TargetHistory: StreamHistory
- ValueMin: 0
- ValueMax: 5
Volume:
- Unit: m³
- Data type: double
When you are done, remember to click the Commit button to save these changes.

Step 3: Create Instances for your model
To access our properties, we need to create at least one instance for our model(s). These are the real world devices in our model. Instance paths for our example model are shown below.
| Name | Full path |
|---|---|
Source tank | Example site.Tank area.Source tank |
Target tank | Example site.Tank area.Target tank |
Pipe | Example site.Pipe |
Flowback pipe | Example site.Flowback pipe |
Pump | Example site.Pump section.Pump |
Creating instances may be done easily in Equipment List display which is similar to Equipment Classes display. Equipment classes are on the left side and instances on the right side (appear when class is chosen from list). Creating and modifying works similarly as with properties. Remember to commit changes to save them.
Creating instances correctly requires at least the following information:
- Name (e.g. Pump)
- Parent (e.g. Example site.Pump section)
- Process Path (e.g. Example site.Pump section.Pump)
- Equipment model (e.g. Electrical device )
Please note that if you have GUID properties, write their process path to the property value cell as well (For example For GUID property Source Tank the path would be site.Tank area.Source Tank). In latest versions, system shows path options in dropdown menu automatically.
You are done now!
Recommended further reading
Creating calculation for your Equipment Model:
Updated about 2 months ago
